ItsJustDrag's Avatar

ItsJustDrag

@itsjustdrag.bsky.social

Game dev. Programmer. drag-and-plug-in.itch.io

3 Followers  |  3 Following  |  6 Posts  |  Joined: 14.11.2024  |  1.3423

Latest posts by itsjustdrag.bsky.social on Bluesky

Video thumbnail

My soon to be released Visual Event Editor for MZ/MV will feature an "automatically place all nodes in a nice way" button, so you don't have to spend time to do it yourself !

#rpgmakermz #rpgmakermv #rpgmaker

25.05.2025 07:44 β€” πŸ‘ 1    πŸ” 0    πŸ’¬ 0    πŸ“Œ 0
Post image

The shop processing will also receive some improvements in my VEE plugin.
Resizable window, buttons for automated sorting or grab and drag to manually move a merchandise, and a search input to quickly find and edit what you want in the list !

#rpgmaker #rpgmakermv #rpgmakermz

21.05.2025 13:23 β€” πŸ‘ 0    πŸ” 0    πŸ’¬ 0    πŸ“Œ 0
Post image

My Visual Event Editor for RPG Maker MV/MZ will include a notetag manager. Easily create and edit your events notetags with a dedicated window rather than using the native editor's tiny input box !

#rpgmaker #rpgmakermv #rpgmakermz

16.05.2025 09:51 β€” πŸ‘ 4    πŸ” 0    πŸ’¬ 0    πŸ“Œ 0
Post image

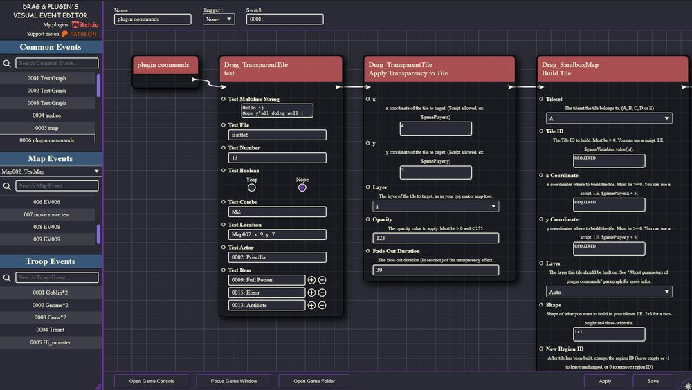
My Visual Event Editor plugin converts commands from other plugins into nodes, with their specific inputs! This process is automatic and requires no change in the plugin code, making my interface (hopefully) compatible with any plugin command.

#rpgmaker #rpgmakermv #rpgmakermz

12.05.2025 17:41 β€” πŸ‘ 0    πŸ” 0    πŸ’¬ 0    πŸ“Œ 0
Video thumbnail

My Visual Event Editor will bring move route preview to MV ! As for MZ, there is a bunch of fixes (no more wrong preview with diagonal & move forward/backward movements) and QOL over the native engine !

#rpgmaker #rpgmakermv #rpgmakermz

11.05.2025 16:51 β€” πŸ‘ 0    πŸ” 0    πŸ’¬ 0    πŸ“Œ 0
Video thumbnail

I don't usually share stuff here, but I figured I might try it.
I'm currently working on a Visual Event Editor for RPG Maker MV and MZ, which let the user edit/create events with a node-based interface.
Here is a little preview :
#rpgmaker #rpgmakermv #rpgmakermz

10.05.2025 17:50 β€” πŸ‘ 1    πŸ” 0    πŸ’¬ 0    πŸ“Œ 0

@itsjustdrag is following 3 prominent accounts